πCreating Static Meshes
Prerequisite Knowledge
What you will need
Converting to a Drawable



Adding Materials


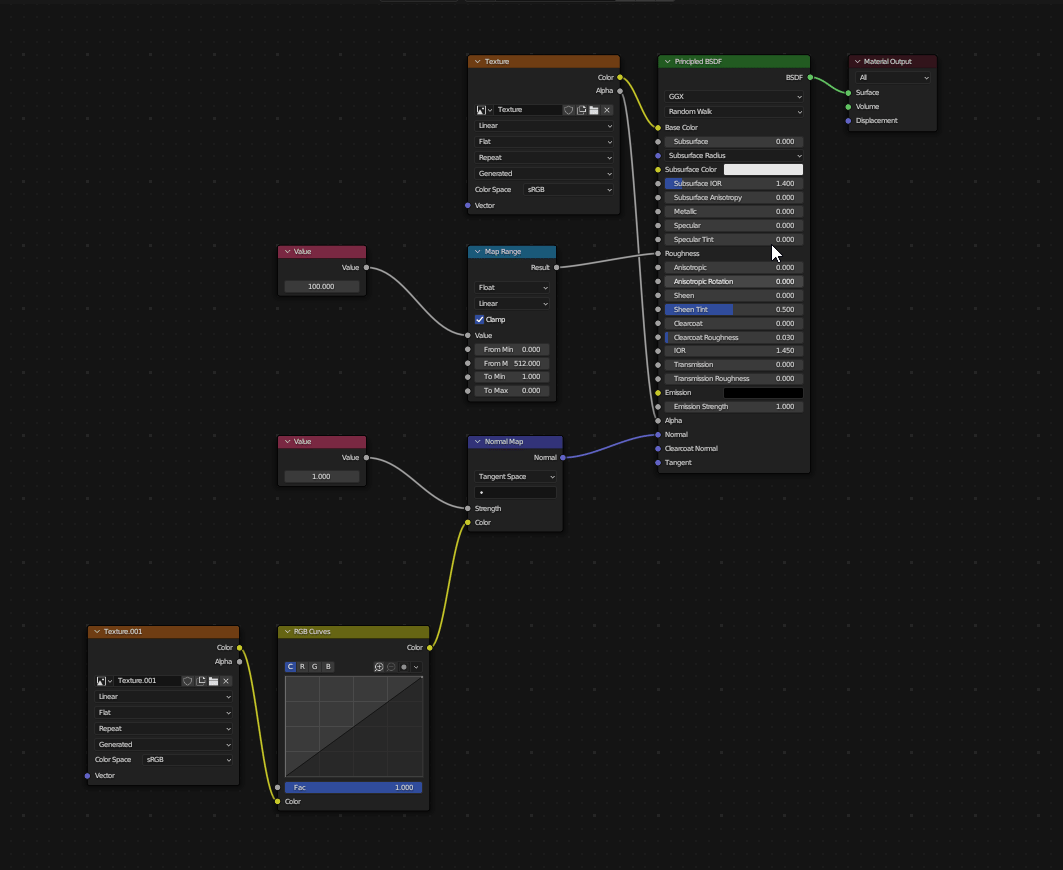
Embedding Textures

Exporting

Getting Files Ready to Stream




Test In-Game

Was this helpful?