🌐Creating Static Meshes
Game meshes are stored in the Drawable (.ydr) file format. Creating Drawables in Sollumz is very simple. This tutorial will walk you through step-by-step.
Prerequisite Knowledge
Basic Blender skills (This is a great place to start)
Know how to create YMAPs to place objects in CodeWalker (Here's a basic tutorial)
Know how to either stream assets in a FiveM server or load mods into the base-game
What you will need
A UV-mapped 3D mesh of your choice
Textures for the mesh
You can also follow along with the tutorial by using the assets below:
Converting to a Drawable
The first thing to do is convert your object(s) to a Drawable. Select all the objects and click Convert to Drawable in Sollumz Tools > Drawable > Create Drawable Objects.

You'll notice that an empty object gets created called "Drawable" and the objects that were selected are now Drawable models.

If you navigate to Mesh Properties > Sollumz LODs you'll also notice that the active mesh is automatically assigned to the "High" LOD level. This panel is where you can assign other meshes as LODs. More info on that here. For the sake of this tutorial, we will only be setting the High LOD level.

Adding Materials
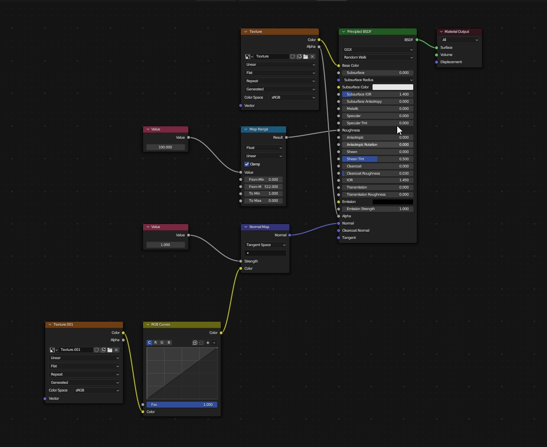
Next, we need to add materials to the Drawable Models. With one of the Drawable Models selected, open the Sollumz Tools > Drawable > Shader Tools panel. For this tutorial, I will use the "NORMAL" shader which allows us to specify a base color and a normal map. Search for the "NORMAL" shader and click Create Shader Material.

With the newly added material selected, head to the shading tab and assign your textures.

Repeat the process for any other Drawable Models. In my case, I am just going to use the same material for the "crate_top" Drawable Model.
Embedding Textures
Lastly, we need to set the textures as embedded. This will embed the textures into the YDR file, so we don't have to create a texture dictionary file (.ytd). With both objects selected, navigate to Sollumz Tools > Drawable > Shader Tools and click Set all Materials Embedded.

Exporting
Before exporting I'm going to rename my Drawable to something more descriptive like "crate". Once you're happy with everything, export the Drawable by clicking File > Export > Codewalker XML. I am going to also enable Export with ytyp. This will automatically generate a YTYP with the Drawable we created already defined.

Your Drawable is now ready to be loaded into the game!
Getting Files Ready to Stream
Convert the ydr.xml and ytyp.xml using CodeWalker.

Open the converted files in a CodeWalker project.

Add a YMAP to the project and add the newly created Drawable as an entity.

Position the entity to your liking, then export the YMAP.
Don't forget to generate _manifest.ymf for your project!

Now, load your YDR, YTYP, YMAP, and _manifest.ymf into either an RPF or the stream folder of your FiveM resource.
Test In-Game
That's it! Load into the game and check out your creation!

Was this helpful?